Bjørn Karmann, un Experience and Interaction Designer danese, ha realizzato un progetto artistico piuttosto bizzarro, interessante e sicuramente a prova di futuro chiamato Paragraphica.
Si tratta di una “fotocamera” priva di qualsivoglia sensore fotografico che sfrutta i dati di geolocalizzazione, le condizioni meteo, qualche altro parametro e tanta intelligenza artificiale per produrre uno “scatto” aderente alla realtà. Scopriamo come è fatta e come funziona.
Indice:
4 x Xiaomi Smart Tag
Smart Tracker, compatibile con Apple Find My e Google Android Find Hub
Arriva Paragraphica, la prima fotocamera senza sensori
Come anticipato in apertura, Paragraphica è un particolare progetto che, sintetizzando, sfocia in una fotocamera in grado di realizzare scatti senza l’ausilio di sensori fotografici ma sfruttando unicamente i dati sulla posizione, le informazioni meteo e la data che vengono dati in pasto a una intelligenza artificiale generativa (sfrutta il modello di Stable Diffusion).
Paragraphica è una fotocamera context-to-image che utilizza i dati sulla posizione e l’intelligenza artificiale per visualizzare una “foto” di un luogo in un momento specifico. La fotocamera esiste sia come prototipo fisico che come fotocamera virtuale che puoi provare.


Come funziona Paragraphica
Paragraphica sfrutta API “aperte” per raccogliere dati sulla posizione, il meteo, l’ora del giorno e i luoghi vicini per creare una stringa testuale descrittiva del luogo e del momento attuali. Questo paragrafo viene quindi convertito in una “foto” utilizzando un’intelligenza artificiale da testo a immagine. La “foto” risultante riflette il luogo in cui ci si trova, ma in modo complesso e sfumato, catturando alcuni stati d’animo ed emozioni che ricordano il luogo, anche se non sembra mai esattamente come il luogo stesso.
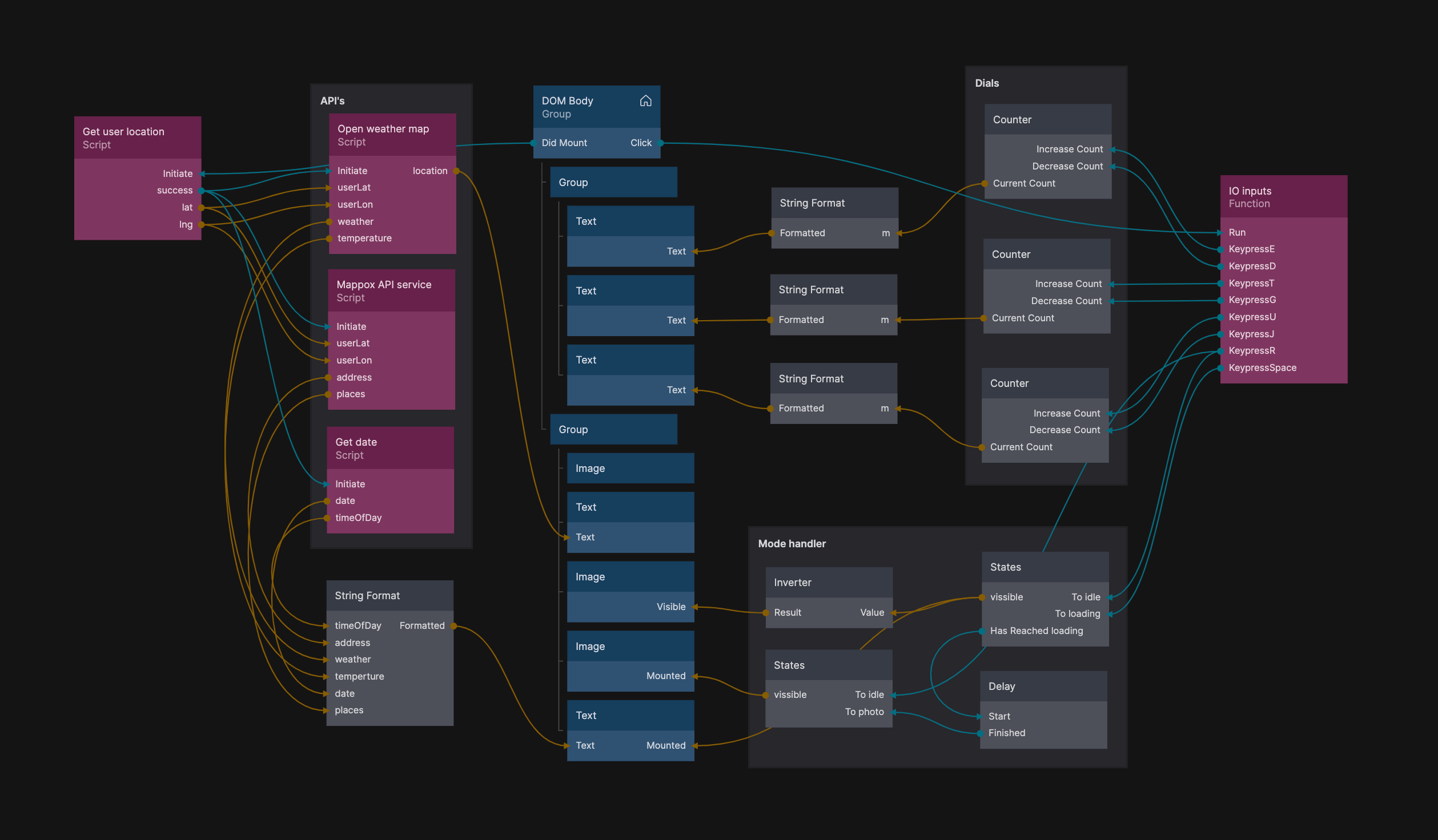
Quello presente nella seguente immagine è proprio il meccanismo con cui viene compilato il testo del paragrafo che verrà passato all’intelligenza artificiale generativa che si occuperà di generare la foto.

La fotocamera offre un modo di sperimentare il mondo che ci circonda, che non si limita alla sola percezione visiva. Attraverso i dati sulla posizione e la sintesi di immagini AI, “Paragraphica” fornisce una visione più profonda dell’essenza di un momento attraverso la prospettiva di altre intelligenze.
L’hardware utilizzato per la realizzazione della Paragraphica è composto da una piattaforma Rasberry Pi 4, uno schermo touchscreen da 15 pollici, un case creato attraverso una stampante 3D e altra elettronica realizzata ad hoc. Lato software, invece, sono stati utilizzati Noodl, del codice in python e le API di Stable Diffusion.

Quello riportato poco sopra è uno screenshot catturato da Karmann su Noodl, un servizio che permette di compilare web app sfruttato dal progettista per creare la web app che mette in comunicazione la “fotocamera” e le varie API utilizzate per generare il prompt testuale basato sulla localizzazione e la stessa immagine.
Qua sotto, invece, è riportato un breve video che mostra Karmann e la sua Paragraphica fisica in azione.
Come si presenta Paragraphica
Esteticamente, Paragraphica si presenta con un design simile a quello delle fotocamere vintage, eccezion fatta per l’assenza di sensori e la presenza di una sporgenza (nella parte anteriore) ispirata dalla talpa dal naso stellato. Il motivo di tale scelta stilistica è spiegato dallo stesso Karmann:
La talpa dal naso stellato, che vive e caccia sottoterra, trova inutile la luce. Di conseguenza, si è evoluta per percepire il mondo attraverso le sue antenne simili a dita, garantendosi un modo insolito e intelligente di “vedere”. Questo fantastico animale è diventato la metafora perfetta e l’ispirazione di come l’empatia con altre intelligenze e il modo in cui percepiascono il mondo possa essere quasi impossibile da immaginare da una prospettiva umana. Man mano che i modelli di linguaggio AI stanno diventando sempre più consapevoli, anche noi avremo un’immaginazione limitata rispetto a come essi vedranno il mondo.
Andando oltre, sulla parte posteriore è presente un ampio display che mostra la descrizione in tempo reale della situazione attuale (il testo generato in base ai dati di geolocalizzazione, data e meteo). Premendo il pulsante rosso (corrispondente all’otturatore), parte la generazione dell’immagine che verrà poi mostrata sullo stesso display.
Nella parte superiore sono presenti tre ghiere che consentono di regolare alcuni parametri. La prima emula i controlli alla lunghezza focale di una lente ottica, controllando invece l’area in cui la Paragraphica cercherà luoghi e dati per scattare la foto.
La seconda emula la grana della pellicola e controlla il rumore dell’immagine che verrà generata. La terza, invece, emula la messa a fuoco dell’immagine: maggiore è il valore (percentuale), più nitida risulterà la foto generata; minore è il valore, più sfocata risulterà la foto generata.



Alcuni esempi di “scatti” con Paragraphica
Di seguito riportiamo una galleria contenente cinque esempi di “scatto” realizzati da Karmann attraverso la sua Paragraphica.
Ognuna delle immagini è suddivisa in tre parti: la situazione reale di quando viene “effettuato lo scatto”; il testo prodotto in base ai dati su geolocalizzazione, data e posizione; il risultato finale.










C’è un’app per provare le sue potenzialità da browser
Nel caso in cui vogliate mettere alla prova le potenzialità di Paragraphica potrete farlo attraverso l’apposita app messa a disposizione dallo sviluppatore del progetto (raggiungibile tramite questo link, funziona su qualsiasi browser Web).

Accedendo al sito, verrete accolti da questa interfaccia. Al primo accesso, il browser vi chiederà l’accesso alla vostra posizione (fondamentale per l’utilizzo). Una volta che all’interno dello “schermo della fotocamera” comparirà il contesto da cui ricreare l’immagine, potrete cliccare sul pulsante di scatto (quello rosso) per avviare la generazione dello scatto.
Dopo alcuni giorni di disponibilità gratuita, considerando anche l’alto volume di traffico registrato dal sito che ha reso (spesso e volentieri) inutilizzabile il servizio, Karmann ha introdotto una sorta di “rullino virtuale” che dovrà essere ricaricato per testare Paragraphica.
In basso a sinistra, infatti, è presente la sezione “Roll” che indica il numero di foto ancora disponibili all’interno del vostro rullino virtuale. Espandendo la finestra di dialogo, lo sviluppatore chiede supporto a coloro che vogliono testare il funzionamento dell’app: il costo di un rullino virtuale è pari a 2 dollari e include la possibilità di generare 36 foto (non esiste la possibilità di creare un account, il numero di foto disponibili rimarrà all’interno del sito quando accederete nuovamente dallo stesso browser).
Qualora siate interessati a conoscere maggiori dettagli sul progetto Paragraphica, vi rimandiamo alla pagina dedicata sul sito dell’ideatore Bjørn Karmann.
Potrebbero interessarti anche: L’intelligenza artificiale per la modifica delle immagini semplice e veloce e 150 milioni di euro per le startup dell’intelligenza artificiale: il piano del Governo
I nostri contenuti da non perdere:
- 🔝 Importante: Recensione SwitchBot AI Hub, l'hub definitivo per la smart home
- 🚨 Vuoi un notebook gaming serio senza spendere troppo? MSI Cyborg 15 con RTX 5060 è la risposta
- 💰 Risparmia sulla tecnologia: segui Prezzi.Tech su Telegram, il miglior canale di offerte
- 🏡 Seguici anche sul canale Telegram Offerte.Casa per sconti su prodotti di largo consumo

